Teknosol

Cam İşleme

Cam İşleme

 

Bildiğiniz gibi, cam stok yapısı ve üretim özellikleri nedeniyle kendisine özel ERP yapısı gerektirmektedir. Sipariş'in alınmasından, üretimin planlanmasına sonrasında üretilen ürünlerin sevkiyatına kadar olan süreci Vera ERP Cam İşleme modülümüzde tüm detayları ile birlikte takip etme olanağını bulacaksınız.

Cam sektörüne özel uyarladığımız modüllerimiz kendine özel bir ERP yapısı ile bir takım farklılıklar oluşturmaktadır.
 
Peki nedir bu farklılıklar: 
• Stok kodları camın özelliklerine göre tanımlanmalıdır. 
• Cam siparişleri hem boyut olarak hem de miktar olarak sisteme girilir. 
• Sipariş kalem sayısı fazla olduğu için bilgi girişleri pratik ve hızlı olmalıdır. 
• Özel bir fiyatlandırma yapısı vardır. Camın tüm aşamaları fiyata dahil edilir. 
• Sipariş giriş aşamasında üretim planlama için gereken aşama alt yapısı oluşturulmalıdır. 
• Sipariş yoğunluğu ve kalem sayısı fazlalığı nedeniyle Üretim emirleri hızlı verilebilmelidir. 
• Çift cam, topal cam, üç cam gibi ürünler için tek sipariş üzerinden gidilip iç cam- dış cam için üretim emirleri otomatik verilebilmelidir. 
• Kesim makinesi için gereken özel dosya yapısı hazırlanmalıdır. 
• Kırılan camlar için otomatik emir verilebilmelidir. 
• Kapasite planlaması makine ve bölüm için yapılabilmelidir. 
• Sevkiyat planlama biten ve bitmesi planlanan, yani üretimi devam eden camlar için yapılabilmelidir. 
• Sipariş detaylı maliyet kırılan camların sipariş maliyetine etkisi verilebilmelidir. 
Stok takibi 
• Stokları, camın ve işleme özelliklerine göre kırılımlı olarak tanımlayabilme 
• Stok miktarlarının boyutlu ve adet olarak izleyebilmesi  
• Camların düzcam, temperli cam, ısıcam gibi ana gruplar altında tanımlanabilmesi 
• Satın alınan camları sadece en – boy detaylı takip etmek isterken, ürettilen camları sipariş bazlı ve müşteri bazlı olarak stok takibinin yapılabilmesi 
Satınalma
• Taleplerin oluşturulması, talebe bağlı tekliflerin gönderilmesi (teklif isteme sistem tarafından hazırlanan formlar ile olabildiği gibi satıcılara otomatik mail atarakda yapılabilir.) daha      sonra siparişlerin verilmesi ile birinci süreç tamamlanır. 
• İkinci süreçte gelen malzemeler verilen siparişe ile eşleştirilerek doğru miktar ve her şeyden önemlisi doğru fiyattan girişi sağlanır. 
• İşlemler sonrasında, cam stokların depo girişi, tedarikçilerin cari hesap alacaklanması ve muhasebe ile entegrasyonu eş zamanlı ve otomatik olarak gerçekleşir. 
• Standart satınalma yapısı haricinde boyutlu satınalama yapısı modülün öne çıkan özelliğidir. 
• Talep aşamasından depo kabul aşamasına kadar tüm süreç uyumla çalışır. Başlangıçta girilen bilgiler tekrar girilmeden bir sonraki aşamalara taşınır. 
• Satınalma süreci, stok ve stok maliyet alt yapısı ile bağlantılı çalışır. 
Satış
Satış - sipariş modülü cam erp sinin en farkındalık yaratan modüllerinden biridir. Öne çıkan başlıkları şöyle sıralayabiliriz. 
• Cam yapısına uygun en boy dağılımlı sipariş girebilme 
• Ek maliyetlerle bağlantılı birim fiyat verebilme 
• m2 veya mtl yapısına göre ek işlemleri fiyatlandırabilme  
• Karolaj, jaluzi ek maliyetlerinin otomatik hesaplanması 
• Üretim planlama alt yapıya uygunluk 
• Anlaşma bağlantılı fiyat verebilme 
• Başka bölümler için (cam balkon) siparişini bağlantılı verebilme:
  Şirket içinde cam üretimi haricinde cam üretimini kullanan başka departmanlarınız varsa örneğin, cam balkon üretimi, pvc üretimi yapıyorsanız veya dış cephe gibi ya da cam satışı   farklı satış ekipleri tarafından gerçekleştiriliyorsa, siparişlerimizi analiz için ayrıştırabilirsiniz. 
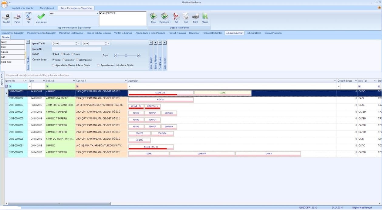
Üretim Planlama
• Siparişe bağlı üretim yapabilme 
• Çift cam, topal cam, üç cam gibi ürünler için tek sipariş üzerinden gidilir ve iç cam için ayrı dış cam için ayrı iş emirleri otomatik olarak oluşturulur. 
• Sipariş aşamasında belirlenen işlemlere göre üretim rotası belirleyebilme
• Kesim –perfect cut makinesi için gereken dosyayı üretebilme 
• Her üretim aşaması için makine sürelerini belirleyebilme 
• Aşama bazlı kapasite planlama 
• Planlama sonrası siparişlere öncelik sırasını sürükle bırak ile yeniden düzenleyebilme
• Makine iş yüklerinin görsel olarak izlenebilmesi 
• Tüm siparişlerin aşamalarını ve hangi aşamadaki camın tamamlandığını görsel olarak ganth şeması üzerinde izleyebilme 
• Üretim gerçekleşen girişleri 
• Dokunmatik ekranlar üzerinden istasyon bazlı gerçekleşen bilgilerin girişi
• Kırılan camlar için yeni üretim talebi (rework) 
Maliyet
• Sipariş –iş emri detaylı maliyet 
• Sipariş detaylı kar zarar analizi 
• Üretimde kırılan camların siparişe olan etkisi 
Sevkiyat Planlama 
• Siparişe bağlı kamyon-şoför planlama 
• Kamyon kapasitesine göre planlama
• Üretimi tamamlanmayan camlar için planlama yapabilme 
• Planlama aşamasında stokları görebilme 
• Planlama aşamasında devam eden üretim aşamalarını online izleyebilme 
• Planlamaya bağlı sevkiyat (irsaliye kesimi) yapabilme 
Here you can buy High Quality Replica Handbags :

Hermes Replica High Quality Handbags Replica Replica lv Taschen Sac louis vuitton pas cher Imitazioni Louis Vuitton Imitacion Louis Vuitton Bolsos namaak louis vuitton Bags Replica Fake Louis Vuitton namaak louis vuitton Sac louis vuitton pas cher chine Imitacion Louis Vuitton Bolsos Imitazioni Louis Vuitton Replica Taschen Replica Bags taschen imitate Bolsos imitacion imitation sac pas cher imitazioni borse perfette namaak tassen kopen High Quality Handbags Replica Replica taschen Replica Louis Vuitton sac Louis Vuitton pas cher Borse Louis Vuitton Imitazioni Replica Louis Vuitton Fake Louis Vuitton Replica Bolsos Louis vuitton imitazioni Louis vuitton Louis Vuitton pas cher Fake Louis vuitton namaak Louis vuitton Replica louis vuitton Taschen Sac louis vuitton replique Replica Louis Vuitton

Here you can buy High Quality Cartier Love Replica :

Replica Cartier Love Bracelet Replik Cartier Love Armband Replique bracelet d'amour Cartier Replica Bracciale Love Cartier Replica de pulsera Cartier Love Replica Cartier Love-armband Fake Jewelry Online Replica Cartier Sieraden Fake Jewelry deutschland Réplique Cartier bijoux Falsa Joyería gioielli Cartier falsi

Here you can buy High Quality Watches Replica :

High Quality Watches Replica Replik Uhren montres repliques relojes replica Orologi replica horloges replica Replica Watches replica horloges montres repliques pas cher relojes replica Replik Uhren Orologi replica

Here you can buy High Quality Jerseys NBA NHL MBL :

Handbags replica Online Store